Turn conversations into actions with the Asana app in Claude. Create projects and tasks directly from chats to jump from planning into execution faster.Read the blog

arrow-left iconBrowse appsDevart SSIS Data Flow ComponentsAsana Integration

Devart SSIS Data Flow Components + Asana

Devart SSIS Data Flow Components help you integrate Asana tasks, projects, users, and more with other cloud applications and databases.

Contact sales
Made by Developer

Included in

Install Devart SSIS for Asana

What is Devart SSIS?

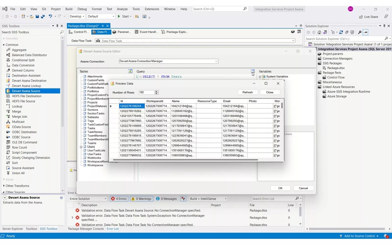
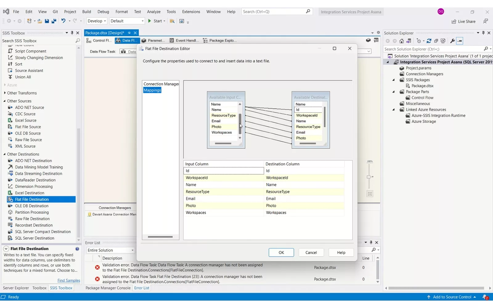
Devart SSIS Data Flow Components for Asana allow you to integrate Asana Tasks, Projects, Users, and other objects with other cloud applications and databases via SQL Server Integration Services (SSIS).

They include optimized Asana Source, Asana Destination, and Asana Lookup components and provide their own Asana Connection Manager.

Why Devart SSIS + Asana?

With Devart SSIS Data Flow Components for Asana you can:

  • Quickly build SSIS-based integration solutions for Asana
  • Automate Asana integration via SSIS Data Flow tasks
  • Import and export CSV files to Asana
  • Synchronize Asana with SQL Server or other data sources

image alt

image alt

image alt

image alt

image alt

image alt

How to connect Devart SSIS + Asana?

To connect to Asana, you need to specify Access Token - an access token to log in to.

Click Web Login and sign in to Asana in the opened login page in the browser. The token is generated automatically.

In addition to the required options, Advanced connection options may be set for more fine connection tuning.

For visuals click here, or for more information, please check out this documentation.

Learn more and get support

To learn more about using the Devart SSIS + Asana integration, visit here.

Asana does not endorse or certify apps built by third-party developers. If you encounter inappropriate content or behavior, please report it here. Otherwise, please contact the app developer for support.

Collaborate effortlessly with Asana

From the small stuff to the big picture, Asana organizes work so teams know what to do, why it matters, and how to get it done. It’s free to get started, simple to use, and powerful enough to run your entire business. Learn more about Asana today.

Asana works with the tools you already use